User Tools

Site Tools


yoshis_story:data_diagram

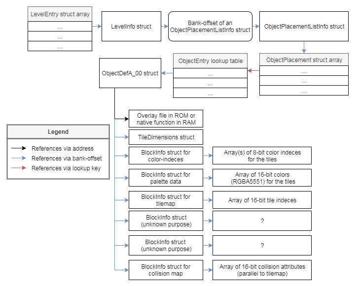
Level/Object Data Diagram

Here is a diagram of this game's pointer spaghetti.

yoshis_story/data_diagram.txt · Last modified: 2019/10/04 17:14 by shygoo